Product Item: Drone mavlink hot sale
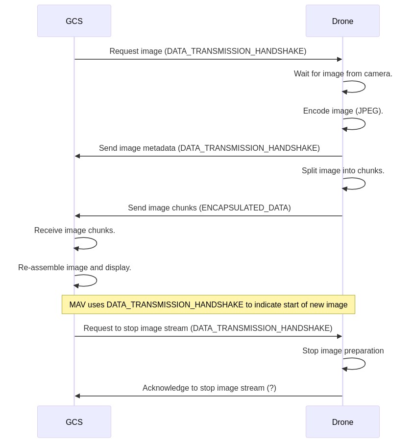
Using MAVLink for custom applications. Medium hot sale, GitHub moayyad57 dronize exploit MavLink Protocol Drone hot sale, The DIU standardizes on PX4 and MAVLink for small commercial hot sale, MAVLink Routing in ArduPilot Dev documentation hot sale, MAVLINK interface for UAV cameras hot sale, MAVLINK interface for UAV cameras hot sale, 6. Install and setup mavlink router connecting drone to ground hot sale, DroneCore Library Easy MAVLink Integration with PX4 Dronecode hot sale, Communication between the drone and Raspberry Pi via MAVLink hot sale, MAVLink Communication Protocol the open standard Auterion hot sale, PDF MAVSec Securing the MAVLink Protocol for Ardupilot PX4 hot sale, How do drones communicate with a controller MAVlink Auterion Live hot sale, MAVLINK interface for UAV cameras hot sale, Tracking a drone Betaflight in real time on a map using a Wi Fi connection to TBS Crossfire TX hot sale, Bridge between MAVLink and STANAG 4586 54 Download Scientific hot sale, Hijacking Quadcopters With A MAVLink Exploit Hackaday hot sale, Sky Drone FPV Digital 4G LTE FPV with MAVLink and APM Support on hot sale, Autopilots using MAVLink as protocol ArduPilot Mega UAV Dev hot sale, Open Drone ID Protocol MAVLink Developer Guide hot sale, Pixhawk Mavlink External LED Controller for APM Pixhawk2 Ardupilot hot sale, Dronecode the full UAV software platform Dronecode Foundation hot sale, Pixhawk Mavlink External LED Controller for APM Pixhawk2 Ardupilot hot sale, Pixhawk Mavlink LED Controller for APM Pixhawk2 Ardupilot PX4 RGB hot sale, Ground Control Station Easy to Use Swift GCS for MAVlink drones hot sale, Drone ID MAVLINK Module d identification lectronique AIRBOT hot sale, GitHub RosettaDrone rosettadrone MAVlink and H.264 Video for hot sale, How Does PyMAVLink Fit Into the MAVLink Software Stack Drone Dojo hot sale, Auto Tracking Antenna para Drone Protocolo Mavlink Suporte hot sale, 30KM Very Larger Range UAV Video Data Link Mavlink 1080P for Mapping Drone hot sale, China 8km Long Range UAVs Dual IP Camera Video Transmitter with hot sale, Image Transmission Protocol MAVLink Developer Guide hot sale, Auto Tracking Antenna para Drone Protocolo Mavlink Suporte hot sale, News Tagged hot sale, China 16km Long Range SDI HDMI Full HD Digital Image Transmission hot sale, RFD 868x bundle Mavlink modems Drones UAV OnyxStar hot sale.
Drone mavlink hot sale